
从汽车生产线等大规模安全系
统到中小规模的零部件生产线
的安全系统,应用范围广泛

大幅减少需要专业知识的
安全程序设计工时

实现安全操作管理及
维护的高效化
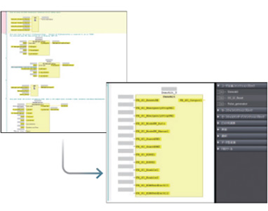
Sysmac Studio 软件安全I/O图标化,设定更加简单,一目了然,同时快速故障定位,直观便捷。
创建的程序可统一转换为用户定义FB。每个用户定义FB的输入输出条件可作为帮助文件,与程序一同管理。此外,还可利用不同层级的安全设置,防止程序被意外更改。
配备在线功能测试。写入程序后,可在保持程序动作状态的情况下,在线确认安全功能的动作。
确认结果将输出为带安全签名代码的报告。安全签名代码会始终显示在NX-SL5上搭载的显示部
(7段)中,因此任何人都可以方便地确认CPU中写入的程序是否已通过动作确认。
已创建的程序或设定信息可保存到通信控制器单元上搭载的SD卡中。需要更换安全CPU单元时,使用SD卡,可方便地将程序或设定复制到新单元中。
更换安全I/O单元时,只需拆下要更换的单元,然后安装新单元,即可自动下载需要的设定数据。无需启动工具。